Office三剑客之Word
1)养成高效习惯
经常性的使用
ctrl + s保存输入内容,最好是输入完一个段落就保存一下文件;显示段落标记,这样我们就能即使发现段落问题;

开启标尺,可以更好的控制缩进;

开启导航窗格,展示文档的大纲结构;

选择大片段落,使用鼠标将光标定位到开始位置,然后再需要结尾的位置使用
shift + 左键;
跳跃选择内容
ctrl + 左键;
矩形选择内容
alt + 左键;
选择段落:
鼠标到段落前面变成斜着的模样就可以选择段落了;

2)文字排版

段落:直接回车

换行:shift + 回车,文本内容还是处于同一个段落中

2.1)格式刷的使用
复制字体的样式:

点击需要复制的字体段落 -> 点击格式刷 -> 选择需要复制的文本:

注意:只要不碰到段落标记就不会改变段落的样式。
复制段落的样式:

点击需要复制的字体段落 -> 点击格式刷 -> 点击需要更换段落样式的段落

格式刷单机:只能使用一次;
格式刷双击:固定格式,多次使用。
快速复制样式:
固定格式刷 + 段落选择

2.2)清除格式

2.3)设置整体的文字样式和段落样式
ctrl + a全选文本内容 -> 清除所有格式 -> 设置统一的格式

2.4)设置缩进
通过段落设置:

标尺设置:

2.5)添加底纹

2.6)设置段间距和行间距

注意:选项
如果定义了文档网格,则对齐到网格(W)会拉大行距,可以取消选框。
2.7)段落
设置段落边框:

制表位的使用:
在同一个段落中我们要移动文字,我们需要输入多个空格:

这样的方式并不能很好的把我们需要移动的文字移到准确位置,我们可以使用制表位:
单击标尺生成制表位,再在我们需要移动的文字前按
tab键;

通过制表位我们可以快速移动文字到指定位置,并且还可以移动制表位来调整位置,制表位也可以通过格式刷来复制。
3)内容修订
在已有的文档中做一些格式和内容修改建议,可以接受或者拒绝修改的建议。

修订案例:

3.1)批注
给一些内容添加说明

3.2)锁定修订
防止别人关闭我们修订状态。

3.3)比较文档
当我们需要比较两份同源文档那里进行修改的时候,不需要去两份文档一行行找不同,而是可以使用比较功能;

4)文件加密
打开文件加密:
f12另外存快捷键 -> 工具 -> 常规选项

修改加密1:

并不能预防文件不能修改,只是修改文件后不能保存,但是可以另外存。
修改加密2:
审阅 -> 限制编辑

以上会限制所有的内容不能编辑,但是当我们需要有些内容可以编辑时候该怎么处理呐?

5)文件属性
我们可以将文档属性绑定到文档内容中,这种绑定是双向的,也就是文档属性变更文档内容也会跟着变更,反之内容变更文档属性也会变更。

6)表格
6.1)创建表格
插入 -> 表格

6.2)整体设置表格大小

6.3)设置单行/单列的大小
直接拖动行或者列的表格线;

6.4)设置个别单元格的列宽
选择单元格进行拖拽;

6.5)合并/拆分单元格
表格设计中的合并/拆分单元格;

6.6)平均分布行/列的高/宽
选中需要平均分配空间的单元格 -> 点击分布行/列

6.7)表格内容对齐

6.8)自动调整表格大小

6.9)将有规律的文本转为表格
编号,姓名,年龄,性别
1,张三,25,男
2,李四,28,男
3,王五,22,女将以上内容转为表格:

6.10)移动表格行的位置
shift + alt + 上键:进行表格行的移动;

6.11)对表格行进行排序

6.12)固定表格编号
通过上面的操作我们发现对表格行进行移动或者排序,编号也会跟着移动,那如何固定编号呐?
那就是使用编号:
先删除我们写死的编号,再使用word中的编号;

自定义编号:
将1改为A1:

6.13)表格中函数的使用
表布局 -> 公式:

选择单元格:

在word表格中数字代表所在行,字母表示所在列;

计算表达式:

更新域:
当时使用函数计算时,有一列的字变化了,我们可以使用更新域使结果也更新;

6.14)表格辅助排版
我们可以通过表格进行内容排版

插入图片:
一般情况我们插入图片会挤压列表

我们设置一下固定列宽就能解决:

通过固定列宽的表格就能对图片进行排版了。
6.15)设置内容的高度和跨页断行
有时候我们把文本复制到表格中,但是却不能完全展示,只能展示部分内容:

有时候我们的一个表格被分为了2页;
针对以上情况我们可以设置表格的属性:

6.16)自定义表格
自定义一个三线表,三线表是顶部和底部各为1.5磅边框,标题底部为1磅的边框:

6.17)重复标题行
如果表格跨页了,我们想每页都显示标题可以使用重复标题行;

6.18)设置表编号
有写数据需要表来进行详细说明,可以为表指定一个编号来进行连接。

这种写死的表编号既不能自动累加,又不能点击跳转;通过引用的插入题注就能为我们生成表的编号;

连接表编号:

改变表位置后,需要全选内容,再摁f9来对内容进行更新;

7)插入形状
当我们需要在word中绘制流程图等操作可以插入各种形状;

当我们插入形状的时候可以把一个形状进行样式更改,然后设置为默认形状这样再插入相同的形状样式就会统一。
通过上面的插入我们发现移动某个形状时候,会导致整体布局的改变:

因此我们在插入形状的时候不要直接插入,而是先创建一个画布,再画布中进行插入:

在画布中进行形状移动并不会导致整体形状的分裂。
我们在插入形状每次插入都需要重新去点击一次形状,这样很麻烦,我们可以锁定某一形状:

7.1)SmartArt
SmartArt可以快速插入各种图例:

7.2)插入形状位置绑定
当我们插入形状时有个船锚的标记,这个标记是用来跟那个段落进行绑定的;当把船锚移到绑定的段落,形状就会随着段落的移动而移动。

7.3)形状组合操作
我们可以把多个形状组合到一起,这样就可以把多个形状当作一个整体来操作;

7.4)选择窗格
打开选择窗格功能栏,可以对窗格进行选择;

7.5)设置默认形状
我们可以将定义好的形状定义为默认形状,以后使用形状都将此形状作为默认的样式;

8)设置标题样式
直接修改:

自定义多级列表修改:

案例:

后更新:
先修改字体再更新到样式中;

8.1)制作样式模板
我可以建一个空的word文件进行字体样式和格式的设置,然后另存为模板;

8.2)标题设置编号
方式1:单选标题,再设置标号;

速度慢,而且标题一旦多了很麻烦。
方式2:多选标题,再设置编号;

速度会快也一些,但是标题多了点起来依旧麻烦;
方式3:设置标题样式;

推荐方式3,快速而且不容易出错。
9)页面布局

这里可以设置页面的总体布局。
9.1)主题字体和普通字体
主题字体和普通字体的位置:

主题字体会随着主题的改变而改变字体,普通的不会;

9.2)主题字体颜色和普通字体颜色
主题字体颜色和普通字体颜色的位置:

主题字体颜色会随着主题的变化而改变,普通字体颜色不会;

通过主题字体和主题字体颜色,我们可以统一新建主题,来改变字体样式

9.3)更改主题颜色和字体

当我们选择这两个,开始中的主题颜色和主题字体也会变化;

我们修改主题颜色和字体:

修改主题颜色建议知修改着色1 - 6;

9.4)字体下沉

9.5)段落分栏

文本框分栏效果:

9.6)生成目录
把光标放在第一页的第一行开头,然后插入空白页就会向上插入一页;在应用的目录功能里就能自动生成目录了。

10)页眉/页脚
10.1)设置页眉

10.2)设置页脚

基偶页不同:可以分别设置基数和偶数页的不同效果;
首页不同:设置首页的不同效果。
设置页码的起始位置:

10.3)页眉上携带标题

11)查找/替换
11.1)通过字体颜色进行内容替换
将需要替换的文本设置一种字体颜色,然后通过字体颜色来替换文本内容;ctrl + h调出查询功能栏。

11.2)替换所有图片

11.3)替换空白段落
将多个空白行替换为一个空白行;

11.4)通配符查找

11.5)通配符替换
通配符可以看作正则表达式的一种,但不完全适配正则表达式的规则。

12)邮件
一般用于批量处理文件,比如有一个文件模板和一个数据列表,要把数据列表的每一条数据基于文件模板生成一页。
文件模板:

数据模板:

生成3条记录

12.1)不粘胶效果

13)公式
插入公式:

自定义公式:

操作技巧
1)制作内容输入的下划线线:
方式1:通过下划线的方式制作

缺点就是下划线会随着输入内容而变长。
方式2:通过表格的方式制作

不会随着内容的改变而改变下划线。
方式3:通过制表符来制作;
先ctrl + u -> 设置制表符 -> tab

原理还是方式1中的下划线。
2)所有段落设置缩进:
ctrl + a全选 -> 移动缩进标尺

3)与下段同页:
将上一段和下一段绑定到一页中

4)选择页面上的插入元素

5)数字转大写:
将输入的数字转化为大写

6)压缩图片:
另外存时压缩:

word设置图片压缩:

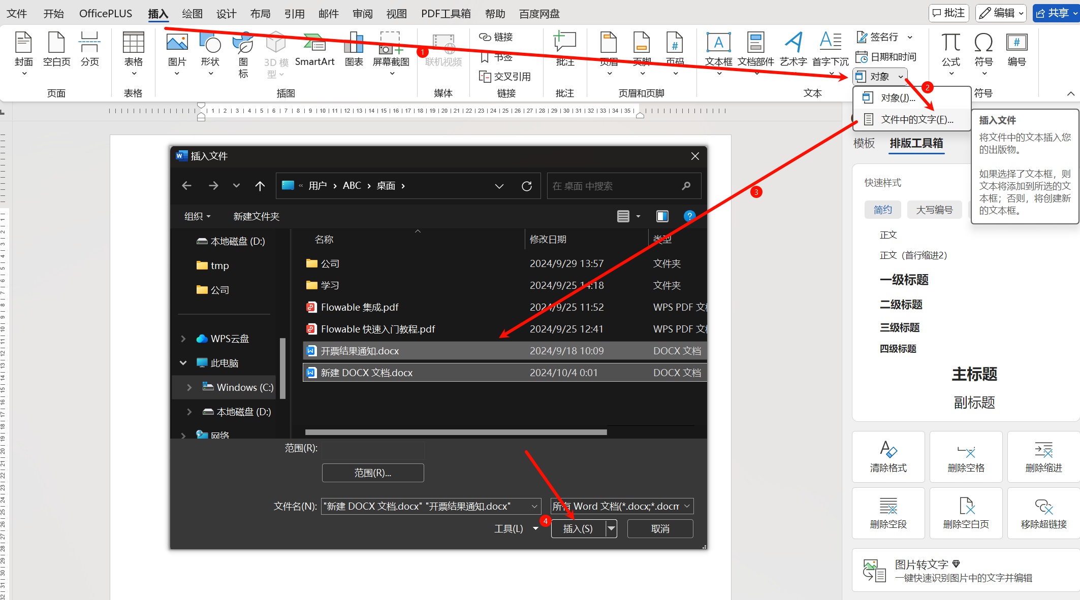
7)合并word文档:
合并word文档最好的每份word使用的是同一个样式模板;创建一个空的文档,选择插入 -> 对象

案例:

我们发现有一个问题就是当1.docx或者2.docx修改后并能同步到合并的文件中;那怎样让修改是实时传递的呐?
主控文档:可以实时传递文档修改内容,并且这种传递是双向的;
视图->大纲->显示文档->插入

当我们取消连接就会变为正常文档了,但是就不同实时同步修改了;

8)拆分文档:
我们可以按照标题拆分文档,然后结合主控文档,可以达到协同办公的效果;

这时在文件的同级目录下出现:

可以把这些文件分发给别人,达到协调办公的效果。
9)突出显示:
在读文档的时候可以做一些颜色标记,这些颜色标记可以用来查找。

突出显示用来做记号再好不过了。
10)重复上一次的操作:
f4:重复上一个操作;

可以配合段落选中实现格式刷的效果:

11)项目符号:

12)多页显示

13)word转PDF
f12另外存,选PDF;

携带标题的转换:

14)设置超链接
